目录
加密货币本应彻底改变在线支付——但即使在 2025 年,使用加密货币在互联网上支付仍然感觉很笨拙。大多数服务仍然依赖于信用卡等传统系统,或者需要繁琐的钱包集成。像 USDC 这样的稳定币速度快且不受国界限制,但实际使用它们通常意味着复制钱包地址、手动签署交易或跳转多个界面。这种体验远非无缝——当然也不适合日益自动化、API 驱动的互联网。
这一漏洞的根源在于一个早已被遗忘的互联网管道:HTTP 状态代码 402 需要付款。它最初是为未来使用而保留的,从未被标准化——直到现在。Coinbase 开发的全新开放协议 x402,为 Web3 时代重新定义了 HTTP 402。它使网站、APi 甚至 ai 代理能够直接通过标准 Web 请求接受加密支付,尤其是像 USDC 这样的稳定币。无需订阅,无需登录,只需简单、可编程的支付,这些支付方式已融入 Web 的现有运作方式。对于围绕微交易和机器对机器商务构建的未来,x402 或许正是缺失的一环。
什么是 x402?
x402是由 Coinbase 创建的开放支付协议,支持通过标准 Web 请求直接进行无缝的链上支付。它为长期处于休眠状态的 HTTP 状态代码 402(需要付款)注入了新的活力,使其成为一个强大的工具,用于将 API、数字内容、AI 服务和机器对机器交互货币化。x402 的核心是允许 Web 服务器在原生 HTTP 请求-响应流中请求付款,并允许客户端返回付款证明。
与依赖登录、账单账户或复杂订阅模式的传统 Web2 支付系统不同,x402 引入了 Web3 原生方法:它利用 USDC 等稳定币来促进小额即时支付,这些支付可以通过软件代理自动执行或直接集成到应用程序中。它还具有链无关性和开源性,这意味着开发人员可以在不受单一平台或代币生态系统约束的情况下实现它。
Coinbase 将 x402 定位为“互联网原生支付协议”,原因显而易见。它为一个长期存在的问题——如何将无需信任的程序化支付嵌入到网络结构中——提供了一个简单而优雅的解决方案。无论您是收取几美分的 API 调用费用,还是启用自主 AI 支付数据访问费用,x402 的设计都旨在确保交易即时、可验证且顺畅。
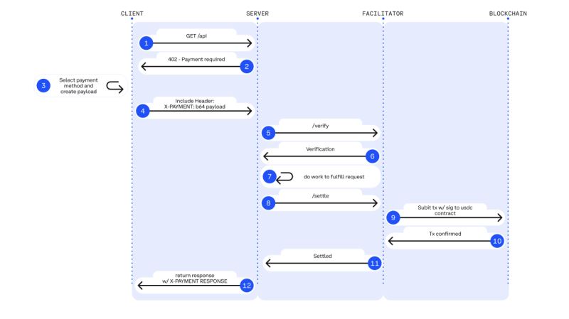
x402 的工作原理
x402 将支付功能集成到 Web 通信的自然流程中,特别是 HTTP 请求/响应周期。它无需将用户重定向到第三方支付网关,也无需登录或输入 API 密钥,而是允许服务器使用 HTTP 402 付款请求响应来请求付款,然后直接在链上或通过服务商验证付款。整个交互过程只需几个步骤,并且对于人机而言都是无缝的。
以下是该过程的具体细节:
1. 客户端请求资源:用户、应用程序或 AI 代理发出标准 HTTP 请求来访问付费资源,例如 API 端点、媒体文件或数字服务。
2. 服务器响应 HTTP 402:如果资源需要付款,服务器将返回 402 需要付款状态。此响应包含元数据(通常为 JSON 格式),其中包含定价详情、接受的代币(例如 USDC)以及付款目的地。
3. 客户端付款:客户端将指定金额(通常以 USDC 形式)支付到指定的钱包地址或通过链上服务商支付。客户端在后续请求的标头中包含付款证明(例如,通过 X-Payment 标头)。
4. 服务器验证付款:服务器或支付服务商检查区块链(或内部分类账)以确认付款已收到且有效。
5. 资源已授予:付款验证通过后,服务器将响应 HTTP 200 并交付请求的资源。确认信息也可能包含在 X-Payment-Response 标头中。
这种流程不仅高效,而且灵活。付款金额可以低至几分钱,非常适合小额支付、按次付费 API 以及自主 AI 代理进行实时购买。更棒的是,用户无需注册、创建账户或管理订阅。只要您能使用稳定币付款,即可使用该服务。
从发布到发展:x402 的崛起
x402 自 2025 年 5 月公开发布以来,在 Web3 和开发者社区中获得了显著的关注。Coinbase 将该协议作为开放标准发布,并附带公开文档和开源工具,方便开发者轻松上手。它的吸引力在于其简洁性:只需几行代码,开发者即可开始使用加密支付(尤其是 USDC)将终端、服务和 API 货币化,而无需构建账户系统或订阅模型。
- 开发人员采用:构建者开始将 x402 集成到各种项目中,从按使用付费的 API 到可自动相互交易的 AI 代理。极低的集成门槛和灵活的定价使其尤其受到小型敏捷团队的欢迎。
- Cloudflare 合作: Cloudflare与 Coinbase共同成立了x402 基金会,该基金会致力于推动协议标准化和应用落地。Cloudflare 还在其边缘平台添加了 x402 支持,使 AI 服务和工作者能够实时赚取加密货币。
- 生态系统支持:Circle (USDC 发行方)、AWS 和 Anthropic(AI)等知名公司与 Coinbase 携手,共同支持 x402 愿景。早期生态系统的支持有助于该协议的合法化,并吸引了进一步的实验。
- 交易激增: 2025 年 10 月,x402 的使用量急剧上升。仅一周时间,它就处理了超过 50 万笔交易,环比增长超过 10,000%。这一增长部分得益于第三方平台的推出,例如 PING 代币项目,该项目使用 x402 实现了链上工具的付费访问。
- 社区创新:独立开发者和创作者开始推出利用 x402 的服务、机器人和付费墙工具。这种自然而然的采用有助于展现该协议在现实世界中的灵活性,并推动其持续发展。
在 Coinbase、Cloudflare 和不断增长的开发者群体的支持下,x402 正在迅速发展成为不仅仅是一个实验,它正在成为网络原生支付的新标准。
PING — 第一个 x402 代币实验
PING 于 2025 年 10 月 23 日上线,成为 Coinbase 突破性 x402 协议上首个代币实验。PING 旨在现场演示互联网原生支付的运作方式,用户只需通过 x402 支付流程直接支付约 1 美元 USDC,即可铸造约 5,000 个代币。这一简单操作展现了该协议的潜力——将网络请求转化为即时、经过验证的区块链交易,无需登录、交易所或第三方支付处理器。
实验效果立竿见影。上线几天后,x402 网络活动便一路飙升——交易量飙升超过 10,000%,PING 也迅速成为开发者和交易员探索机器对机器商务实践的焦点。虽然 PING 目前的角色主要具有象征意义,作为概念验证而非功能性支付代币,但它成功展示了 x402 如何为数字资源和 API 实现自主、低成本且可编程的支付。
PING 虽然本质上只是推测,但它标志着 Web3 基础设施发展历程中的一个重要里程碑。作为第一个完全通过 x402 铸造的代币,它连接了叙事与实用性——将全新加密实验的激情与 Web 基础中内置的去中心化支付的技术现实融为一体。未来的代币或服务是否会遵循其发展路径仍有待观察,但 PING 已经证明,x402 的“互联网支付层”愿景并非空谈——它已经落地并正在发挥作用。
x402 的未来:下一步是什么?
x402 不仅仅是对旧 HTTP 状态代码的巧妙运用,更是为互联网构建全新支付层的一次大胆尝试,旨在实现自动化、透明化和规模化。随着采用率的不断提升,其潜在应用范围将远远超出目前的用例。
未来走向
- 机器对机器支付: x402 专为自主代理、机器人和人工智能模型无需人工参与即可交互和交易的经济环境量身定制。想象一下,一辆自动驾驶汽车支付路边充电桩的费用,或者一个人工智能助手购买高级数据集的访问权限——所有这些都是通过兼容 x402 的请求触发的。
- Web3 SaaS 和按使用付费 API:开发者已经将 x402 集成到按请求付费 API 和“微型 SaaS”工具中。用户无需订阅,只需支付极少的费用即可获得所需的特定功能或数据,从而使服务更加灵活和包容。
- 无需广告或订阅即可实现内容变现:新闻机构、内容创作者和应用开发者可以使用 x402 对优质内容或互动收取少量费用。这意味着不再需要付费墙或订阅——只需简单、即时的价值交换。
- 流式支付和延期计费: x402 的未来版本可能会引入流式支付(按消费付费)或批量每日 结算等功能——小额支付和传统计费的混合模式。这将为用户和提供商提供更高效的模式。
未来的挑战
- 应用和标准化: x402 要充分发挥其潜力,需要在平台、工具和客户端应用程序之间进行广泛的实施。x402 基金会(由 Coinbase 和 Cloudflare 支持)等组织致力于加速这一进程。
- 安全与合规:随着机器对机器支付的增长,滥用、欺诈或未经授权交易的风险也随之增加。Coinbase 已内置 OFAC 合规和验证层,但长期成功取决于在开放性与保障措施之间取得平衡。
- 用户教育:虽然 x402 底层设计精妙,但仍需向用户和开发者解释其价值。帮助人们理解“HTTP + 加密 = 游戏规则改变者”是推动其普及的关键。
x402 的演变很可能与互联网本身的演变相似——渐进的、基础设施驱动的、无形的,直到变得不可或缺。
结论
x402 不仅仅是对一个未使用 HTTP 状态代码的巧妙复兴,更是互联网价值流动方式的根本性转变。通过将 USDC 等稳定币支付直接嵌入到 Web 请求中,Coinbase 创建了一个协议,将原生、可编程的支付功能引入 API、内容、服务甚至 AI 代理。无需第三方网关,无需用户登录,只需无缝衔接、机器可读的交易,这些交易内置于 Web 的现有运行方式的核心。
尽管 x402 仍处于早期阶段,但由于开发者的积极采用、Cloudflare 和 Circle 等主要参与者的支持,以及 PING 等引人注目的概念验证实验,它正在迅速获得关注。它的潜力远不止加密货币:从微型 SaaS 到人工智能自动化和按使用付费的互联网服务,x402 有望成为更具活力、去中心化网络的默认支付层。如果互联网正在向自治化发展,那么 x402 很可能成为默默驱动未来机器对机器商务的协议。
以上就是什么是 x402?它是如何运作的?x402运作方式和前景分析的详细内容,更多关于x402运作方式和前景分析的资料请关注币界网其它相关文章!
免责声明:本文只为提供市场讯息,所有内容及观点仅供参考,不构成投资建议,不代表本站观点和立场。投资者应自行决策与交易,对投资者交易形成的直接或间接损失,作者及本站将不承担任何责任。! 关键词:前景分析 运作 x402




USDT(TRC20主网)打赏
微信打赏